StackWave
A real-time collaborative platform for developers to ask questions, share knowledge, and refactor code with AI assistance.
Timeline
2 months
Role
Full Stack
Team
Solo
Status
CompletedHigh Level Design

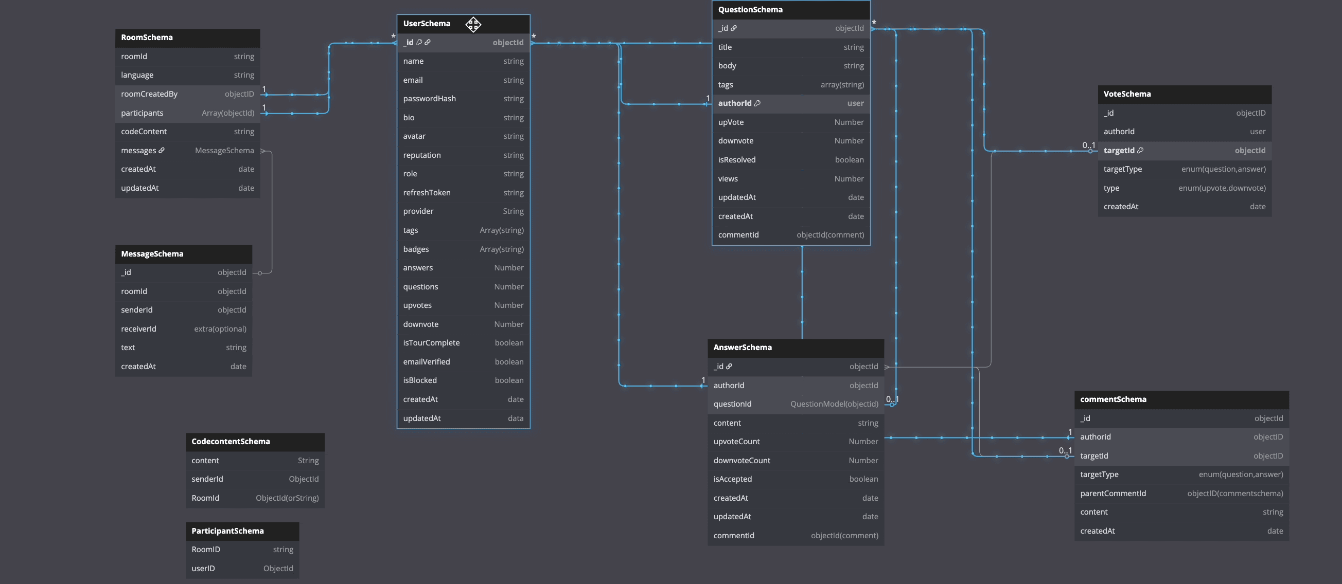
Database Design

Technology Stack
Key Challenges
- Code Execution & showing output to user
- Supporting Multiple Programming Languages
- Real Time Code
- Containerization
- Nginx Proxy
- State Management
- DB Schema
- Socket Middleware
Key Learnings
- Monaco Editor
- Judge0 Compiler
- Code Execution
- Web Socket
- Handling multiple users
- Real time chat & Code Execution together
- Github branches
- MongoDB pipelines
StackWave: A Real-Time Collaboration Platform
Overview
StackWave is a modern Platform Where Your Coding Doubts Are Resolved, You can ask your doubts, get help for peers and collaborate in real time to solve problems, understand a concept and doubts from real people.
What Users Can Do
- Ask Coding Questions: Post coding doubts and get help from the developer community.
- Search Questions: Discover existing questions and solutions shared by other developers.
- Join Live Rooms: Enter real-time rooms to ask questions, collaborate, and code together.
- Upvote & Downvote: Vote on questions and answers to highlight the most helpful content.
- Live Code Compilation: Write and compile code directly within live rooms.
- AI Coding Assistant: Get instant AI-powered help when no one is available to respond.
- Real-Time Chat: Chat with fellow developers inside live rooms for seamless collaboration.
- AI Study Assistant: (Coming soon) Receive instant answers to your study-related questions.
Why i built this
In my early days of learning to code and understanding core computer science concepts, I constantly found myself switching between Wikipedia, Stack Overflow, ChatGPT, and VS Code. It was frustrating. At the time, I was working on a very slow laptop with just 2GB of RAM, and the constant tab-switching made the learning experience exhausting and far from smooth.
One day, I noticed a student facing the same struggle. He was learning to code through YouTube tutorials, and every time he encountered an error, he kept jumping between Stack Overflow, Reddit, Google Search, ChatGPT, and his code editor—trying to piece together answers. That moment felt familiar.
It made me reflect on a deeper problem: most platforms answer questions in isolation. Sometimes the solution works, sometimes it doesn’t. And when a learner has follow-up questions or deeper curiosity, the conversation usually ends there.
That’s when the idea for StackWave took shape.
I imagined a platform where developers could ask questions and get answers in real time, not just through static replies, but by collaborating live. A space where both the person asking the question and their peers could code together, debug issues, and understand concepts more clearly—just like pair programming.
There was still one concern: what happens when no one is online to help?
To solve that, I integrated an AI assistant that can step in and guide users whenever peers aren’t available.
That vision—reducing friction in learning, enabling real-time collaboration, and providing always-available support—is what led to the creation of StackWave.
Future Plans
- Add a google OAuth for easy Auth.
- AI Assistant to help in learning
- Scale it to enterprise level.
- A feature where user adds pdf and then they can chat over it, A RAG architecture with vector db to store pdf chunks to vector embedding.
- Most importantly Launch and Promote
